SpringSecurity-6-基于Filter实现图形验证码
SpringSecurity中有多种方式实现图像验证码,使用自定义过滤器去处理验证码逻辑是最简单的方式,只要将过滤器添加到合适的位置,当登录的时候,对验证码进行校验,成功就放行,失败则抛出异常。
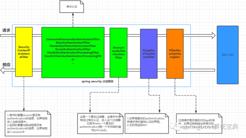
图形验证流程
流程图如下

使用kaptcha生成图形验证码
kaptcha是谷歌提供的一款开源验证码jar包,只需简单配置就可以生成图片,源码地址:https://github.com/penggle/kaptcha
添加kaptcha依赖
在项目的pom.xml中添加相关依赖
<!-- https://mvnrepository.com/artifact/com.github.penggle/kaptcha -->
<dependency>
<groupId>com.github.penggle</groupId>
<artifactId>kaptcha</artifactId>
<version>2.3.2</version>
</dependency>
验证码生成配置类
在config包下创建一个KaptchaCodeConfig类作为验证码生成配置类,代码如下
@Component
public class KaptchaCodeConfig {
@Bean
public DefaultKaptcha getDefaultKaptcha(){
DefaultKaptcha defaultKaptcha = new DefaultKaptcha();
Properties properties = new Properties();
properties.setProperty(Constants.KAPTCHA_BORDER, "yes");
properties.setProperty(Constants.KAPTCHA_BORDER_COLOR, "192,192,192");
properties.setProperty(Constants.KAPTCHA_IMAGE_WIDTH, "110");
properties.setProperty(Constants.KAPTCHA_IMAGE_HEIGHT, "36");
properties.setProperty(Constants.KAPTCHA_TEXTPRODUCER_FONT_COLOR, "blue");
properties.setProperty(Constants.KAPTCHA_TEXTPRODUCER_FONT_SIZE, "28");
properties.setProperty(Constants.KAPTCHA_TEXTPRODUCER_FONT_NAMES, "宋体");
properties.setProperty(Constants.KAPTCHA_TEXTPRODUCER_CHAR_LENGTH, "4"); // 图片效果
properties.setProperty(Constants.KAPTCHA_OBSCURIFICATOR_IMPL, "com.google.code.kaptcha.impl.ShadowGimpy");
Config config = new Config(properties);
defaultKaptcha.setConfig(config); return defaultKaptcha;
}
}
抽取属性
当然了这是一个死配置,我们一般会使用xxx.properties+@PropertySource将配置属性抽取出来,如果不了解这个注解的,可以查看我之前对SpringBoot常用注解汇总里面对这些注解都有介绍,具体实现如下:
-
kaptcha.properties的 实现
kaptcha.BORDER=yes
kaptcha.BORDER_COLOR=192,192,192
kaptcha.IMAGE_WIDTH=110
kaptcha.IMAGE_HEIGHT=36
kaptcha.FONT_COLOR=blue
kaptcha.FONT_SIZE=28
kaptcha.FONT_NAMES=宋体,楷体,微软雅黑
kaptcha.CHAR_LENGTH=4
kaptcha.OBSCURIFICATOR_IMPL=com.google.code.kaptcha.impl.ShadowGimpy
-
重新实现KaptchaCodeConfig类
@Component
@PropertySource("classpath:kaptcha.properties")
public class KaptchaCodeConfig {
@Value("${kaptcha.BORDER}")
private String BORDER ;
@Value("${kaptcha.BORDER_COLOR}")
private String BORDER_COLOR ;
@Value("${kaptcha.IMAGE_WIDTH}")
private String IMAGE_WIDTH ;
@Value("${kaptcha.IMAGE_HEIGHT}")
private String IMAGE_HEIGHT ;
@Value("${kaptcha.FONT_COLOR}")
private String FONT_COLOR ;
@Value("${kaptcha.FONT_SIZE}")
private String FONT_SIZE ;
@Value("${kaptcha.FONT_NAMES}")
private String FONT_NAMES ;
@Value("${kaptcha.CHAR_LENGTH}")
private String CHAR_LENGTH ;
@Value("${kaptcha.OBSCURIFICATOR_IMPL}")
private String OBSCURIFICATOR_IMPL ;
@Bean
public DefaultKaptcha getDefaultKaptcha(){
DefaultKaptcha defaultKaptcha = new DefaultKaptcha();
Properties properties = new Properties();
properties.setProperty(Constants.KAPTCHA_BORDER, BORDER);
properties.setProperty(Constants.KAPTCHA_BORDER_COLOR, BORDER_COLOR);
properties.setProperty(Constants.KAPTCHA_IMAGE_WIDTH, IMAGE_WIDTH);
properties.setProperty(Constants.KAPTCHA_IMAGE_HEIGHT, IMAGE_HEIGHT);
properties.setProperty(Constants.KAPTCHA_TEXTPRODUCER_FONT_COLOR, FONT_COLOR);
properties.setProperty(Constants.KAPTCHA_TEXTPRODUCER_FONT_SIZE, FONT_SIZE);
properties.setProperty(Constants.KAPTCHA_TEXTPRODUCER_FONT_NAMES, FONT_NAMES);
properties.setProperty(Constants.KAPTCHA_TEXTPRODUCER_CHAR_LENGTH,CHAR_LENGTH); // 图片效果
properties.setProperty(Constants.KAPTCHA_OBSCURIFICATOR_IMPL, OBSCURIFICATOR_IMPL);
Config config = new Config(properties);
defaultKaptcha.setConfig(config); return defaultKaptcha;
}
}
生成图片的接口实现
使用CaptchaController实现验证码接口
@Slf4j
@RestController
public class CaptchaController {
public static final String SESSION_KEY = "SESSION_KEY_IMAGE_CODE";
@Autowired
private DefaultKaptcha defaultKaptcha; /**
* 获取图形验证码
*/
@RequestMapping("/code/image")
public void imageCode(HttpServletRequest request, HttpServletResponse response) throws IOException {
response.setHeader("Cache-Control", "no-store, no-cache, must-revalidate");
response.addHeader("Cache-Control", "post-check=0, pre-check=0");
response.setHeader("Pragma", "no-cache");
response.setContentType("image/jpeg");
// 1. 获取验证码字符串
String code = defaultKaptcha.createText();
log.info("生成的图形验证码是:" + code);
// 2. 字符串把它放到session中
request.getSession().setAttribute(SESSION_KEY , code);
// 3. 获取验证码图片
BufferedImage image = defaultKaptcha.createImage(code);
// 4. 将验证码图片把它写出去
ServletOutputStream out = response.getOutputStream();
ImageIO.write(image, "jpg", out);
}
}
/code/image接口免验证
因为这是登录页面使用的,所以要免登录,因此需要在LearnSrpingSecurity.configure(HttpSecurity http)
中放行 /code/image 资源权限

重构login.html
把如下代码加入到登录页面合适的位置,注意图片img标签放到登录表单中。
<!--suppress ALL-->
<!DOCTYPE html>
<html xmlns:th="http://www.thymeleaf.org" lang="en">
<head>
<meta charset="utf-8">
<meta http-equiv="X-UA-Compatible" content="IE=edge">
<title>springboot葵花宝典登录页面</title>
<!-- Tell the browser to be responsive to screen width -->
<meta name="viewport" content="width=device-width, initial-scale=1">
</head>
<body>
<h1>springboot葵花宝典登录页面</h1>
<form th:action="@{/login/form}" action="index.html" method="post">
<span>用户名称</span><input type="text" name="username" /> <br>
<span>用户密码</span><input type="password" name="password" /> <br>
<div >
<input name="code" type="text" class="form-control" placeholder="验证码">
<img onclick="this.src='/code/image?'+Math.random()" src="/code/image" alt="验证码" />
</div>
<div th:if="${param.error}">
<span th:text="${session.SPRING_SECURITY_LAST_EXCEPTION.message}" style="color:#ff0000">用户名或 密码错误</span>
</div>
<input type="submit" value="登陆">
</form>
</body>
</html>
实现效果
重新启动项目,得到的登录页面效果如下

实现验证码校验过滤器
-
编写自己的过滤器 ImageCodeValidateFilter,让其继承OncePerRequestFilter(可以保证每一次请求只使用一次该过滤器) -
添加@Component注解 -
在 ImageCodeValidateFilter过滤器中从seesion获取验证码文字与用户输入比对,比对通过执行其他过滤器链 -
比对不通过,抛出SessionAuthenticationException异常,交给AuthenticationFailureHandler处理,提示信息通过自定义异常 ValidateCodeExcetipn 抛出 -
最后将 ImageCodeValidateFilter放在UsernamePasswordAuthenticationFilter表单过滤器之前执行
@Component
public class ImageCodeValidateFilter extends OncePerRequestFilter {
@Autowired
private MyAuthenticationFailureHandler failureHandler;
@Override
protected void doFilterInternal(HttpServletRequest request, HttpServletResponse response, FilterChain filterChain) throws ServletException, IOException {
// 必须是登录的post请求才能进行验证,其他的直接放行
if(StringUtils.equals("/login/form",request.getRequestURI())
&& StringUtils.equalsIgnoreCase(request.getMethod(),"post")){
try{
//1.验证谜底与用户输入是否匹配
validate(request);
}catch(AuthenticationException e){
//2.捕获步骤1中校验出现异常,交给失败处理类进行进行处理
failureHandler.onAuthenticationFailure(request,response,e);
return;
}
}
//通过校验,就放行
filterChain.doFilter(request,response);
}
private void validate(HttpServletRequest request) throws ServletRequestBindingException {
String sessionCode = (String)request.getSession().getAttribute(CaptchaController.SESSION_KEY);
String inpuCode = request.getParameter("code");
if(StringUtils.isEmpty(inpuCode)){
throw new SessionAuthenticationException("验证码不能为空");
}
if(!inpuCode.equalsIgnoreCase(sessionCode)){
throw new ValidateCodeException("验证码不能为空");
}
}
}
创建验证码异常类
在exception包下创建ValidateCodeException,继承AuthenticationException
注:org.springframework.security.core.AuthenticationException
import org.springframework.security.core.AuthenticationException;
public class ValidateCodeException extends AuthenticationException {
public ValidateCodeException(String msg, Throwable cause) {
super(msg, cause);
}
public ValidateCodeException(String msg) {
super(msg);
}
}
-
修改MyAuthenticationFailureHandler类
@Component
public class MyAuthenticationFailureHandler implements AuthenticationFailureHandler {
private static ObjectMapper objectMapper = new ObjectMapper();
@Override
public void onAuthenticationFailure(HttpServletRequest request, HttpServletResponse response, AuthenticationException exception) throws IOException, ServletException {
// 当认证失败后,响应 JSON 数据给前端
response.setContentType("application/json;charset=UTF-8");
response.getWriter().write(objectMapper.writeValueAsString(exception.getMessage()));
}
}
重构 LearnSrpingSecurity
-
将ImageCodeValidateFilter过滤器添加到UsernamePasswordAuthenticationFilter过滤器前面,需要在configure(HttpSecurity http)方法中进行修改
具体步骤:
-
注入ImageCodeValidateFilter
@Autowired
private ImageCodeValidateFilter codeValidateFilter;
-
把 ImageCodeValidateFilter 添加 UsernamePasswordAuthenticationFilter 实例前

http.csrf().disable() //禁用跨站csrf攻击防御,后面的章节会专门讲解
.addFilterBefore(codeValidateFilter, UsernamePasswordAuthenticationFilter.class)
测试
-
不输入验证码

-
输入错误验证码

-
输入正确验证码

如果您觉得本文不错,欢迎关注,点赞,收藏支持,您的关注是我坚持的动力!
原创不易,转载请注明出处,感谢支持!如果本文对您有用,欢迎转发分享!
原文始发于微信公众号(springboot葵花宝典):SpringSecurity-6-基于Filter实现图形验证码












暂无评论内容